- Notifications
You must be signed in to change notification settings - Fork7.6k
How To Use RxJava
The following sample implementations of “Hello World” in Java, Groovy, Clojure, and Scala create an Observable from a list of Strings, and then subscribe to this Observable with a method that prints “HelloString!” for each string emitted by the Observable.
You can find additional code examples in the/src/examples folders of eachlanguage adaptor:
publicstaticvoidhello(String...args) {Flowable.fromArray(args).subscribe(s ->System.out.println("Hello " +s +"!"));}
If your platform doesn't support Java 8 lambdas (yet), you have to create an inner class ofConsumer manually:
publicstaticvoidhello(String...args) {Flowable.fromArray(args).subscribe(newConsumer<String>() {@Overridepublicvoidaccept(Strings) {System.out.println("Hello " +s +"!"); } });}
hello("Ben","George");HelloBen!HelloGeorge!
defhello(String[]names) {Observable.from(names).subscribe {println"Hello${it}!" }}
hello("Ben","George")HelloBen!HelloGeorge!
(defnhello [&rest] (-> (Observable/from &rest) (.subscribe #(println (str"Hello" %"!")))))
(hello ["Ben" "George"])Hello Ben!Hello George!importrx.lang.scala.Observabledefhello(names:String*) {Observable.from(names) subscribe { n=> println(s"Hello$n!") }}
hello("Ben","George")HelloBen!HelloGeorge!
To use RxJava you create Observables (which emit data items), transform those Observables in various ways to get the precise data items that interest you (by using Observable operators), and then observe and react to these sequences of interesting items (by implementing Observers or Subscribers and then subscribing them to the resulting transformed Observables).
To create an Observable, you can either implement the Observable's behavior manually by passing a function tocreate( ) that exhibits Observable behavior, or you can convert an existing data structure into an Observable by usingsome of the Observable operators that are designed for this purpose.
You use the Observablejust( ) andfrom( ) methods to convert objects, lists, or arrays of objects into Observables that emit those objects:
Observable<String> o=Observable.from("a","b","c");def list= [5,6,7,8]Observable<Integer> o2=Observable.from(list);Observable<String> o3=Observable.just("one object");
These converted Observables will synchronously invoke theonNext( ) method of any subscriber that subscribes to them, for each item to be emitted by the Observable, and will then invoke the subscriber’sonCompleted( ) method.
You can implement asynchronous i/o, computational operations, or even “infinite” streams of data by designing your own Observable and implementing it with thecreate( ) method.
/** * This example shows a custom Observable that blocks * when subscribed to (does not spawn an extra thread).*/defcustomObservableBlocking() {returnObservable.create {aSubscriber->50.times {i->if (!aSubscriber.unsubscribed) { aSubscriber.onNext("value_${i}") } }// after sending all values we complete the sequenceif (!aSubscriber.unsubscribed) { aSubscriber.onCompleted() } }}// To see output:customObservableBlocking().subscribe {println(it) }
The following example uses Groovy to create an Observable that emits 75 strings.
It is written verbosely, with static typing and implementation of theFunc1 anonymous inner class, to make the example more clear:
/** * This example shows a custom Observable that does not block * when subscribed to as it spawns a separate thread.*/defcustomObservableNonBlocking() {returnObservable.create({subscriber->Thread.start {for (iin0..<75) {if (subscriber.unsubscribed) {return } subscriber.onNext("value_${i}") }// after sending all values we complete the sequenceif (!subscriber.unsubscribed) { subscriber.onCompleted() } } }asObservable.OnSubscribe)}// To see output:customObservableNonBlocking().subscribe {println(it) }
Here is the same code in Clojure that uses a Future (instead of raw thread) and is implemented more consisely:
(defncustomObservableNonBlocking []"This example shows a custom Observable that does not block when subscribed to as it spawns a separate thread. returns Observable<String>" (Observable/create (fn [subscriber] (let [f (future (doseq [x (range50)] (-> subscriber (.onNext (str"value_" x)))); after sending all values we complete the sequence (-> subscriber .onCompleted)) )) ))
; To see output(.subscribe (customObservableNonBlocking) #(println %))
Here is an example that fetches articles from Wikipedia and invokes onNext with each one:
(defnfetchWikipediaArticleAsynchronously [wikipediaArticleNames]"Fetch a list of Wikipedia articles asynchronously. return Observable<String> of HTML" (Observable/create (fn [subscriber] (let [f (future (doseq [articleName wikipediaArticleNames] (-> subscriber (.onNext (http/get (str"http://en.wikipedia.org/wiki/" articleName))))); after sending response to onnext we complete the sequence (-> subscriber .onCompleted)) ))))
(-> (fetchWikipediaArticleAsynchronously ["Tiger""Elephant"]) (.subscribe #(println"--- Article ---\n" (subs (:body %)0125)"...")))
Back to Groovy, the same Wikipedia functionality but using closures instead of anonymous inner classes:
/* * Fetch a list of Wikipedia articles asynchronously.*/deffetchWikipediaArticleAsynchronously(String...wikipediaArticleNames) {returnObservable.create {subscriber->Thread.start {for (articleNamein wikipediaArticleNames) {if (subscriber.unsubscribed) {return } subscriber.onNext(newURL("http://en.wikipedia.org/wiki/${articleName}").text) }if (!subscriber.unsubscribed) { subscriber.onCompleted() } }return subscriber }}fetchWikipediaArticleAsynchronously("Tiger","Elephant") .subscribe {println"--- Article ---\n${it.substring(0, 125)}" }
Results:
--- Article --- <!DOCTYPE html><html lang="en" dir="ltr"><head><title>Tiger - Wikipedia, the free encyclopedia</title> ...--- Article --- <!DOCTYPE html><html lang="en" dir="ltr"><head><title>Elephant - Wikipedia, the free encyclopedia</tit ...Note that all of the above examples ignore error handling, for brevity. See below for examples that include error handling.
More information can be found on theObservable andCreating Observables pages.
RxJava allows you to chainoperators together to transform and compose Observables.
The following example, in Groovy, uses a previously defined, asynchronous Observable that emits 75 items, skips over the first 10 of these (skip(10)), then takes the next 5 (take(5)), and transforms them (map(...)) before subscribing and printing the items:
/** * Asynchronously calls 'customObservableNonBlocking' and defines * a chain of operators to apply to the callback sequence.*/defsimpleComposition() { customObservableNonBlocking().skip(10).take(5) .map({stringValue->return stringValue+"_xform"}) .subscribe({println"onNext =>"+ it})}
This results in:
onNext => value_10_xformonNext => value_11_xformonNext => value_12_xformonNext => value_13_xformonNext => value_14_xformHere is a marble diagram that illustrates this transformation:

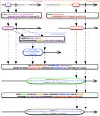
This next example, in Clojure, consumes three asynchronous Observables, including a dependency from one to another, and emits a single response item by combining the items emitted by each of the three Observables with thezip operator and then transforming the result withmap:
(defngetVideoForUser [userId videoId]"Get video metadata for a given userId - video metadata - video bookmark position - user data return Observable<Map>" (let [user-observable (-> (getUser userId) (.map (fn [user] {:user-name (:name user):language (:preferred-language user)}))) bookmark-observable (-> (getVideoBookmark userId videoId) (.map (fn [bookmark] {:viewed-position (:position bookmark)}))); getVideoMetadata requires :language from user-observable so nest inside map function video-metadata-observable (-> user-observable (.mapMany; fetch metadata after a response from user-observable is received (fn [user-map] (getVideoMetadata videoId (:language user-map)))))]; now combine 3 observables using zip (-> (Observable/zip bookmark-observable video-metadata-observable user-observable (fn [bookmark-map metadata-map user-map] {:bookmark-map bookmark-map:metadata-map metadata-map:user-map user-map})); and transform into a single response object (.map (fn [data] {:video-id videoId:video-metadata (:metadata-map data):user-id userId:language (:language (:user-map data)):bookmark (:viewed-position (:bookmark-map data)) })))))
The response looks like this:
{:video-id78965,:video-metadata {:video-id78965,:title House of Cards: Episode1,:director David Fincher,:duration3365},:user-id12345,:language es-us,:bookmark0}And here is a marble diagram that illustrates how that code produces that response:

The following example, in Groovy, comes fromBen Christensen’s QCon presentation on the evolution of the Netflix API. It combines two Observables with themerge operator, then uses thereduce operator to construct a single item out of the resulting sequence, then transforms that item withmap before emitting it:
publicObservablegetVideoSummary(APIVideovideo) {def seed= [id:video.id,title:video.getTitle()];def bookmarkObservable= getBookmark(video);def artworkObservable= getArtworkImageUrl(video);return(Observable.merge(bookmarkObservable, artworkObservable) .reduce(seed, {aggregate,current-> aggregate<< current }) .map({ [(video.id.toString() : it] }))}
And here is a marble diagram that illustrates how that code uses thereduce operator to bring the results from multiple Observables together in one structure:

Here is a version of the Wikipedia example from above revised to include error handling:
/* * Fetch a list of Wikipedia articles asynchronously, with error handling.*/deffetchWikipediaArticleAsynchronouslyWithErrorHandling(String...wikipediaArticleNames) {returnObservable.create({subscriber->Thread.start {try {for (articleNamein wikipediaArticleNames) {if (true== subscriber.isUnsubscribed()) {return; } subscriber.onNext(newURL("http://en.wikipedia.org/wiki/"+articleName).getText()); }if (false== subscriber.isUnsubscribed()) { subscriber.onCompleted(); } }catch(Throwable t) {if (false== subscriber.isUnsubscribed()) { subscriber.onError(t); } }return (subscriber); } });}
Notice how it now invokesonError(Throwable t) if an error occurs and note that the following code passessubscribe() a second method that handlesonError:
fetchWikipediaArticleAsynchronouslyWithErrorHandling("Tiger","NonExistentTitle","Elephant") .subscribe( {println"--- Article ---\n"+ it.substring(0,125) }, {println"--- Error ---\n"+ it.getMessage() })
See theError-Handling-Operators page for more information on specialized error handling techniques in RxJava, including methods likeonErrorResumeNext() andonErrorReturn() that allow Observables to continue with fallbacks in the event that they encounter errors.
Here is an example of how you can use such a method to pass along custom information about any exceptions you encounter. Imagine you have an Observable or cascade of Observables —myObservable — and you want to intercept any exceptions that would normally pass through to an Subscriber’sonError method, replacing these with a customized Throwable of your own design. You could do this by modifyingmyObservable with theonErrorResumeNext() method, and passing into that method an Observable that callsonError with your customized Throwable (a utility method callederror() will generate such an Observable for you):
myModifiedObservable= myObservable.onErrorResumeNext({t->Throwable myThrowable= myCustomizedThrowableCreator(t);return (Observable.error(myThrowable));});
Copyright (c) 2016-present, RxJava Contributors.
Twitter @RxJava |Gitter @RxJava