Last year I tried to implement a micro service architecture in Rust. It was asked as a homework question in an employment interview process to be completed in a few days. The imagined use case was a small izakaya-shop where digital orders could be given to the kitchen tracked or deleted.
Looking for feedback both on my coding style and architecture, any comments which I could learn from is appreciated.
https://github.com/simonsso/teketeke
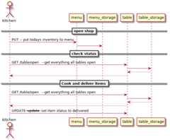
Some sketches of the use cases

and the code
main.rs
#[macro_use]extern crate serde_derive;extern crate hyper;extern crate hyper_staticfile;extern crate serde_json;use std::error::Error;use futures::{future, Future, Stream};use hyper::{Body, Request, Response, Server, StatusCode};use hyper::error::Error as hyper_errors;use hyper::service::service_fn;use lazy_static::lazy_static;use regex::Regex;use futures::task::spawn;use futures_locks::RwLock;use hyper_staticfile::FileChunkStream;use tokio::fs::File;#[derive(Copy, Deserialize, Clone, Serialize)]enum States { PENDING, DELIVERD, EMPTY,}#[derive(Deserialize, Clone, Serialize)]struct Record { itemname: String, id: usize, state: States, qty: i32, eta: u64,}struct Datastore { vault: Vec<RwLock<Vec<Record>>>,}#[derive(Deserialize, Clone, Serialize)]struct TableRequestVec { tab: Vec<TableRequest>,}#[derive(Deserialize, Clone, Serialize)]struct TableRequest { itemname: String, qty: i32, eta: u64,}fn datastore_rw_lock(num: usize) -> RwLock<Datastore> { let mut v: Vec<RwLock<Vec<Record>>> = Vec::with_capacity(100); for _ in 0..num { v.push(RwLock::new(Vec::new())) } let d: Datastore = Datastore { vault: v }; RwLock::new(d)}lazy_static! { // TODO verify the correctness of regexp in tests static ref RE_TABLE_NUM: Regex = Regex::new(r"^/table/(\d+)(/(.*))?$").unwrap(); static ref RE_TABLE: Regex = Regex::new(r"^/table/?").unwrap(); static ref RE_DOWNLOAD_FILE:Regex = Regex::new(r"^/(index.html|button.js)$").unwrap(); static ref STORAGE:RwLock<Datastore> =datastore_rw_lock(101); //init with tables upto 100 // TODO this should be done on demand instead static ref ITEMNUM:RwLock<usize> =RwLock::new(0); // Global uniq order num}fn get_global_num() -> usize { let mut retval = 0; let lock = ITEMNUM.write().map(|mut cnt| { *cnt += 1; retval = *cnt; }); match spawn(lock).wait_future() { Ok(_x) => {} Err(_) => {} } retval}// Encapsulate response for hyperfn microservice_handler( req: Request<Body>,) -> Box<Future<Item = Response<Body>, Error = std::io::Error> + Send> { let uri: String = req.uri().to_string(); let method = req.method().to_string(); if let None = RE_TABLE.captures(&uri) { return serve_file(&uri); } // Parse request URL with stored Regexp let (table, path): (Option<usize>, Option<String>) = match RE_TABLE_NUM.captures(&uri) { Some(m) => { // this is checked to be an integer let tbl = m.get(1).unwrap().as_str().parse::<usize>().unwrap(); match m.get(3) { Some(argument) => (Some(tbl), Some(argument.as_str().to_string())), None => (Some(tbl), None), } } None => (None, None), }; match (method.as_ref(), table, path) { ("GET", Some(table), None) => { // GET all items for table t let table = table as usize; match table_get_all(table) { ApiResult::Ok(s) => Box::new(future::ok( Response::builder().status(200).body(Body::from(s)).unwrap(), )), ApiResult::Err(code, s) => Box::new(future::ok( Response::builder() .status(code) .body(Body::from(s)) .unwrap(), )), } } ("GET", None, None) => { // Get all items let comma: String = ",".to_string(); let lock = STORAGE.read(); let v = &spawn(lock).wait_future().unwrap().vault; //Reusing get from table code let mut bodychunks: Vec<String> = Vec::new(); bodychunks.push("{\"tables\":{".to_string()); for i in 0..v.len() { match table_get_all(i) { ApiResult::Ok(s) => { let headerstring = format!("\"{}\":", i); bodychunks.push(headerstring); bodychunks.push(s); bodychunks.push(comma.clone()) } ApiResult::Err(code, msg) => { //TODO This should not occour println!("Enexpected error fetcing all data {} {} {}", i, code, msg); } } } if bodychunks.last() == Some(&comma) { bodychunks.pop(); } bodychunks.push("}}".to_string()); let stream = futures::stream::iter_ok::<_, ::std::io::Error>(bodychunks); let body = Body::wrap_stream(stream); let resp = Response::builder().status(200).body(body).unwrap(); Box::new(future::ok(resp)) } ("POST", None, None) => { let resp = Response::builder() .status(501) .body(req.into_body()) .unwrap(); Box::new(future::ok(resp)) } ("POST", Some(table), None) => { let lock = STORAGE.read(); let tablelist = &spawn(lock).wait_future().unwrap().vault; match tablelist.get(table as usize) { //TODO replace None case and Some case here Some(_) => { // Sic TODO: this finds the tables vector and then does not use it let boxedresult = table_add_items(req.into_body(), table); let f = boxedresult.map_err(teketeke_to_stdio_err).map(move |s| { match s { Ok(s) => Response::builder().status(200).body(Body::from(s)), Err(TeketekeError::InternalError(s)) => { Response::builder().status(417).body(Body::from(s)) } _ => Response::builder() .status(418) .body(Body::from("Unknown error")), } .unwrap() }); Box::new(f) } None => { let err = "I am a tea pot Error: this table is not allocated - build a bigger restaurant"; let response = Response::builder() .status(418) .body(Body::from(err)) .unwrap(); Box::new(future::ok(response)) } } } ("DELETE", Some(table), Some(path)) => { // Remove something from table t //Todo find a way to identify items in table tab... maybe with id let table = table as usize; match table_remove_item(table, path) { ApiResult::Ok(s) => Box::new(future::ok( Response::builder().status(200).body(Body::from(s)).unwrap(), )), ApiResult::Err(code, s) => Box::new(future::ok( Response::builder() .status(code) .body(Body::from(s)) .unwrap(), )), } } ("UPDATE", Some(_t), Some(_path)) => { // Change some object for instance when it is deliverd to table // Fall throu default response let ans = "Not implemented"; let resp = Response::builder() .status(501) .body(Body::from(ans)) .unwrap(); Box::new(future::ok(resp)) } _ => { // Unsupported operation // Fall throu default response let ans = "Not implemented"; let resp = Response::builder() .status(501) .body(Body::from(ans)) .unwrap(); Box::new(future::ok(resp)) } }}#[derive(Debug)]enum ApiResult<T> { Ok(T), Err(u16, String),}fn table_get_all(table: usize) -> ApiResult<String> { let lock = STORAGE.read(); let v = &spawn(lock).wait_future().unwrap().vault; match v.get(table) { Some(x) => { // let vec_lock:RwLock<Vec<Record>> = *x; let read_lock = (*x).read(); let x1 = spawn(read_lock).wait_future().unwrap(); //sic! let table_vec: Vec<Record> = x1.to_vec(); let bodytext: String = serde_json::to_string(&table_vec).unwrap(); ApiResult::Ok(bodytext) } None => ApiResult::Err( 418, "I am a tea pot Error: this table is not allocate - build a bigger restaurant" .to_string(), ), }}// Magic tranform of one kind of error to otherfn other<E>(err: E) -> std::io::Errorwhere E: Into<Box<std::error::Error + Send + Sync>>,{ std::io::Error::new(std::io::ErrorKind::Other, err)}// Magic tranform of one kind of error to otherfn to_stdio_err(e: hyper::Error) -> std::io::Error { std::io::Error::new(std::io::ErrorKind::Other, e)}enum TeketekeError<E>where E: Into<Box<std::error::Error + Send + Sync>>,{ ExternalError(E), InternalError(String),}fn intoTeketekeError<E>(err: E) -> TeketekeError<E>where E: Into<Box<std::error::Error + Send + Sync>>,{ TeketekeError::ExternalError(err)}fn teketeke_to_stdio_err(e: TeketekeError<std::io::Error>) -> std::io::Error { match e { TeketekeError::ExternalError(err) => err, _ => { let not_found = std::io::ErrorKind::NotFound; std::io::Error::from(not_found) } }}fn table_add_items( body: Body, table: usize,) -> Box< Future< Item = Result<String, TeketekeError<std::io::Error>>, Error = TeketekeError<std::io::Error>, > + Send,> { let res = body .concat2() .map(move |chunks| { serde_json::from_slice::<TableRequestVec>(chunks.as_ref()) .map(|t| table_store_new_items(table, t.tab)) .map_err(other) .map_err(|e| intoTeketekeError::<std::io::Error>(e)) .and_then(|x| { if x == 0 { Err(TeketekeError::InternalError("Nothing modified".to_string())) } else { Ok(x.to_string()) } }) }) .map_err(other) .map_err(|e| intoTeketekeError::<std::io::Error>(e)); Box::new(res)}fn table_remove_item(table: usize, path: String) -> ApiResult<String> { let removethis = match path.parse::<usize>() { Ok(x) => x, Err(_x) => return ApiResult::Err(503, "Illegal table number".to_string()), }; let outerlock = STORAGE.read().map(|outer| { // range check done is outside let innerlock = (*outer).vault[table as usize].write().map(|mut inner| { // *inner is now the handle for table vector match (*inner).iter().position(|c| (*c).id == removethis) { Some(x) => { (*inner).remove(x); } None => {} } }); spawn(innerlock).wait_future() }); match spawn(outerlock).wait_future() { Ok(_) => 0, Err(_) => 0, }; ApiResult::Ok("".to_string())}fn table_store_new_items(table: usize, v: Vec<TableRequest>) -> u32 { let mut target: Vec<Record> = Vec::with_capacity(v.len()); for i in v { target.push(Record { itemname: i.itemname, id: get_global_num(), qty: i.qty, state: States::PENDING, eta: i.eta, }) } let retval = target.len(); // Get lock for data store let outerlock = STORAGE.read().map(|outer| { // range check done is outside let innerlock = (*outer).vault[table as usize].write().map(|mut inner| { (*inner).append(&mut target); }); spawn(innerlock).wait_future() }); match spawn(outerlock).wait_future() { Ok(_) => retval as u32, Err(_) => 0, }}fn serve_file(path: &str) -> Box<Future<Item = Response<Body>, Error = std::io::Error> + Send> { // Only serv the hard coded files needed for this project if let Some(cap) = RE_DOWNLOAD_FILE.captures(path) { let filename = format!("client/{}", cap.get(1).unwrap().as_str()); let open_file = File::open(filename); let body = open_file.map(|file| { let chunks = FileChunkStream::new(file); Response::new(Body::wrap_stream(chunks)) }); Box::new(body) } else { let ans = "Thou shalt not read forbidden files"; let resp = Response::builder() .status(403) .body(Body::from(ans)) .unwrap(); Box::new(future::ok(resp)) }}fn main() { let portnum = 8888; println!( "Starting server port at http://localhost:{}/index.html", portnum ); let addr = ([127, 0, 0, 1], portnum).into(); let server = Server::bind(&addr).serve(|| service_fn(move |req| microservice_handler(req))); let server = server.map_err(drop); hyper::rt::run(server);}#[cfg(test)]mod tests { use super::*; // TODO/Note add unit test on handler level, when there is time to add // a request struct and check the response struct. Have to figure out // how to achive this. // // For now this must be tested at system level by usage. #[test] fn check_post_ans() { let chunks = vec!["hello", " ", "world"]; let stream = futures::stream::iter_ok::<_, ::std::io::Error>(chunks); let body = Body::wrap_stream(stream); let table: usize = 1; let ans = table_add_items(body, table); let ans = spawn(ans).wait_future(); match ans { Err(_) => {} Ok(_) => assert!(true, "should have failed"), _ => assert!(true, "test case took unexpected path"), } //assert!(r.status() == 422); let order = r#"{"tab":[{"itemname": "Edamame","qty" : 100 ,"eta":100 },{"itemname": "Nama biru","qty" : 5 ,"eta":200} ]}"#; let chunks = vec![order]; let stream = futures::stream::iter_ok::<_, ::std::io::Error>(chunks); let body = Body::wrap_stream(stream); let table: usize = 1; let ans = table_add_items(body, table); let ans = spawn(ans).wait_future(); match ans { Err(_) => assert!(true, "should not have failed"), Ok(Ok(x)) => assert_eq!(x, 2.to_string()), _ => assert!(true, "test case took unexpected path"), } } #[test] fn check_store_values() { let mut v: Vec<TableRequest> = Vec::new(); v.push(TableRequest { itemname: "Something".to_string(), qty: 1, eta: 100, }); let table_get_all_res = match table_get_all(10) { ApiResult::Ok(x) => x, _ => panic!(), }; let before: Vec<Record> = serde_json::from_slice(table_get_all_res.as_bytes()).unwrap(); let storednum = table_store_new_items(10, v); assert_eq!(1, storednum); let table_get_all_res = match table_get_all(10) { ApiResult::Ok(x) => x, _ => panic!(), }; let after: Vec<Record> = serde_json::from_slice(table_get_all_res.as_bytes()).unwrap(); // Should be one more entry assert!(after.len() - before.len() == 1); table_remove_item(10, "1".to_string()); let table_get_all_res = match table_get_all(10) { ApiResult::Ok(x) => x, _ => panic!(), }; let _after: Vec<Record> = serde_json::from_slice(table_get_all_res.as_bytes()).unwrap(); //TODO Should be back where we started but item ide can not be guessed as they are world uniq now //assert_eq!(after.len(),before.len()); } #[test] fn check_regexp() { let ans = RE_TABLE_NUM.captures("/table/100"); match ans { Some(m) => { assert_eq!(m.get(1).map_or("Unknown", |m| m.as_str()), "100"); } _ => { assert!(false); } } match RE_TABLE_NUM.captures("/table/100/open") { Some(m) => { assert_eq!(m.get(1).map_or("Unknown", |m| m.as_str()), "100"); assert_eq!(m.get(2).map_or("Unknown", |m| m.as_str()), "/open"); } _ => { assert!(false); } } }}- \$\begingroup\$please let me know here if there is anything needed to make this a better question...\$\endgroup\$Simson– Simson2020-02-14 04:53:35 +00:00CommentedFeb 14, 2020 at 4:53
- \$\begingroup\$Have you seen (or used) this question in an interview? Otherwiseinterview-question does not apply here (see also the tag description).\$\endgroup\$AlexV– AlexV2020-02-14 08:37:37 +00:00CommentedFeb 14, 2020 at 8:37
- \$\begingroup\$I was given it as a homework does that not count? Or is the tag for the short lighting coding questions which solved a stupid problem in 5 minutes if you have the correct idea or 5 hours otherwise?\$\endgroup\$Simson– Simson2020-02-14 08:54:29 +00:00CommentedFeb 14, 2020 at 8:54
- 1\$\begingroup\$If you want a definitive answer, you can either wait until some of the more veteran users join in or ask onCode Review Meta.interview-question andhomework are commonly used to give reviewers a hint what kind of tools where available to you while writing the code and how much they should tell you to not "spoil" the possibility to learn on your own. If that does not apply to your question, just don't use those tags.\$\endgroup\$AlexV– AlexV2020-02-14 09:15:37 +00:00CommentedFeb 14, 2020 at 9:15
- 1\$\begingroup\$Make it asynchronous\$\endgroup\$Sugar– Sugar2021-07-30 16:09:50 +00:00CommentedJul 30, 2021 at 16:09
You mustlog in to answer this question.
Explore related questions
See similar questions with these tags.